9.5 Business to Government (B2G)
9.5.1 Example workflow of a business paying for government services and refuse collection
In this example the local Government provides a refuse collection service to local businesses this consists of both regular collections and the ability to request additional collections. These services are chargeable by the local Government to the local businesses.
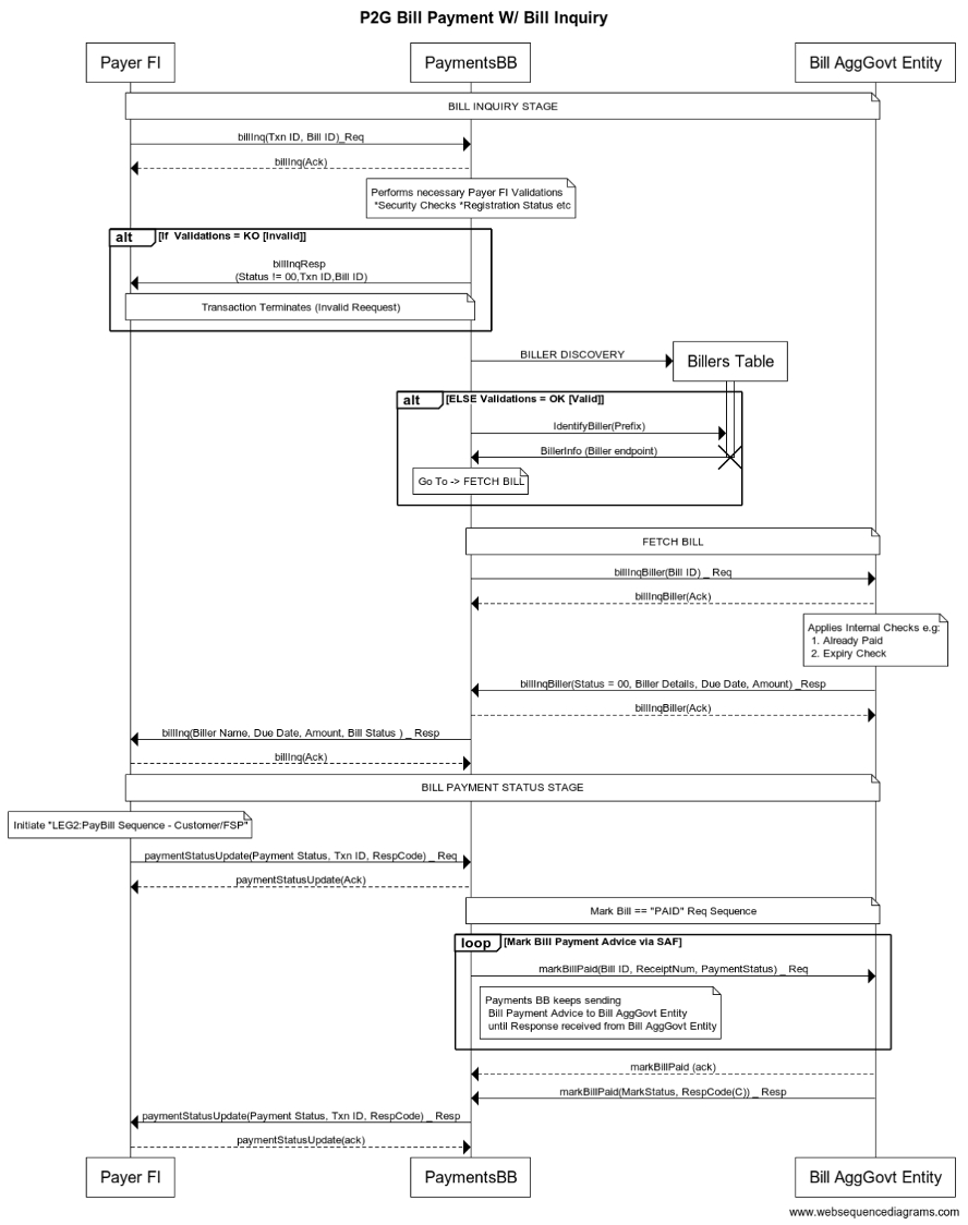
If we look at the existing Person to Government (P2G) payment use-case we see that within this the flows are agnostic of if the Payer is an individual or a business and the ID of the Payer is not within the flows or APIs resolving the concerns that arise in G2B payments that need changes to cater for business scenarios.
Final Versions of Key Documents | P2G v16Oct23
Hence we can conclude the following flows would be used:
For the regular bills these would follow the Bill Generation and Bill Inquiry workflows with Bills being sent from the Billing Entity to the Payer who would pay with the reference supplied enabling the Payment BB to reconcile the payments to the Billing table.

For the one off charges this would follow a one-time Request to Pay workflow from the Billing entity to the Payer.

The use of a billing aggregator could also be supported for G2B payments without any adjustments foreseen.
Was this helpful?